AutomatiCS 2011: разрабатывать КИПиА просто и эффективно. Часть I. Это действительно САПР
Большинство программ, которые позиционируются разработчиками в качестве САПР, на самом деле позволяют автоматизировать лишь процесс получения отчетов в том или ином виде. При этом информация попадает в отчеты из модели проекта, которая зачастую формируется вручную. Добавление приборов, выбор моделей, добавление клеммников и кабелей — эти и прочие проектные процедуры и операции выполняются, в лучшем случае, в автоматизированном режиме.
Программный продукт AutomatiCS 2011 отличается от прочих «САПР» именно тем, что позволяет автоматизировать сам процесс проектирования, то есть процесс создания виртуальной модели проектируемой системы, на основе которой впоследствии автоматически формируется комплект проектных документов. При этом все автоматические процедуры являются открытыми и доступными для настройки непосредственно пользователями системы.
Сегодня процесс проектирования в AutomatiCS 2011 можно условно разделить на три части:
получение исходных данных для проектирования;
построение модели проекта;
формирование комплекта проектных документов.
Исходные данные для проектирования поступают от смежных отделов, дорабатываются проектировщиком и становятся основой для начала проектирования. Ввод данных осуществляется автоматически. При необходимости пользователь может выполнять ввод и редактирование данных вручную, с помощью стандартных инструментов системы.
Построение модели проекта реализуется путем последовательного выполнения проектных процедур и операций. Основные проектные процедуры, а также создаваемые по результатам их выполнения проектные документы представлены в табл. 12. Все указанные процедуры можно выполнять автоматически и/или вручную. Под «автоматическим» режимом здесь подразумевается полностью автоматическое выполнение действий системой без участия проектировщика. Например, для выполнения процедуры построения клеммников соединительных коробок достаточно открыть таблицу Excel, содержащую компоновочные решения, и выполнить одну команду. В результате для всего проекта будет выполнено построение клеммников соединительных коробок, подключение к ним сигналов, добавление резервных клемм между сигналами различных контуров, присвоение позиций и т.д. При этом никаких дополнительных действий выполнять не надо, все происходит после нажатия однойединственной кнопки! Выглядит как фантастика, но на самом деле это правда. Проверьте сами.
Таблица 1. Перечень проектных процедур при проектировании систем контроля и управления
Проектные процедуры |
Проектные документы |
Экспертная оценка уровня автоматизации (100% — полностью автоматически, 0% — полностью вручную) |
Получение и обработка исходных данных |
Перечни точек контроля и управления Перечни электроприводов PIдиаграммы (рис. 4) Функциональные схемы автоматизации |
Процедура — 100 % Документирование — 80% |
Выбор схем электрического подключения технических средств |
Принципиальная схема электрических соединений Перечень сигналов |
Процедура — 90100% Документирование — 100% |
Подключение к блокам питания, барьерам искрозащиты, автоматическим выключателям, модулям контроллера и т.д. |
Схема питания Модули IO Схема электрическая монтажных соединений (рис. 5) Таблица соединений Таблица подключения |
Процедура — 90100% Документирование — 90100% |
Выбор способов монтажа технических средств |
Схема трубных обвязок (рис. 6) Монтажноустановочная схема |
Процедура — 90100% Документирование — 100% |
Выбор характеристик технических средств |
Заказная спецификация (рис. 7) Опросные листы Рабочая спецификация Перечень оборудования |
Процедура — 50100% Документирование — 100% |
Формирование клеммников и кабелей |
Схема подключения кабелей к рядам зажимов (рис. 8) Схема внешних электрических проводок Кабельный журнал Монтажнофункциональная схема (рис. 9) |
Процедуры — 100% Документирование — 90% |
Внесение изменений в проект |
См. табл. 2 |
См. табл. 2 |
Таблица 2. Перечень проектных процедур при внесении изменений в проект
Проектные процедуры |
Проектные документы |
Экспертная оценка уровня автоматизации (100% — полностью автоматически, 0% — полностью вручную) |
Удаление контура из готового проекта |
Все проектные документы, в которых отражалась информация |
Процедура — 100% Документирование — 95% |
Обновление параметров элементов при изменении/дополнении исходных данных |
Все проектные документы, в которые выводятся измененные/добавленные параметры |
Процедура — 100% Документирование — 95% |
Редактирование проекта в результате изменения компоновочных решений |
Схема подключения кабелей к рядам зажимов Схема внешних электрических проводок Монтажнофункциональная схема Кабельный журнал Схема электрическая монтажных соединений Таблица соединений Таблица подключения и пр. |
Процедура — 100% Документирование — 90% |
Повторный выбор характеристик технических средств |
Заказная спецификация Опросные листы Рабочая спецификация Перечень оборудования Прочие проектные документы, в которые выводятся характеристики технических средств |
Процедура — 100% Документирование — 95% |
Процесс документирования также может выполняться в ручном и автоматическом режимах. Для формирования документа «автоматически» теперь в AutomatiCS достаточно выбрать шаблон документа и выполнить одну команду Документирование по шаблону. Результатом этого будет готовый проектный документ, табличный или графический, содержащий заполненный штамп и определенную информацию о проекте, оформленную в требуемом виде.
Примечательно, что теперь в AutomatiCS графические документы полностью интегрированы с моделью проекта. Это означает, что проектировщик может открыть любой графический документ (например, схему внешних электрических проводок), отредактировать значение какоголибо параметра, после чего информация автоматически обновится как в модели проекта, так и во всех прочих документах, в которых она отображается. Это обеспечивает полное соответствие проектных документов текущему состоянию модели (рис. 1).

Рис. 1. Интеграция графических документов с моделью проекта
Теперь система AutomatiCS стала «обучаемой»: если проектная процедура представляет собой типовой набор операций, пользователь может внести эту процедуру в систему путем создания собственной команды (так называемой «пользовательской команды»). Также можно редактировать уже имеющиеся пользовательские команды. Все требуемые для этого инструменты входят в базовую поставку AutomatiCS 2011. Именно они позволяют существенно повысить уровень автоматизации процессов в AutomatiCS и фактически являются инструментами API, обеспечивающими легкую и быструю адаптацию функций системы к требованиям конкретной организации.
Набор пользовательских команд достаточен для того, чтобы сформировать полную модель проекта и получить на ее основе комплект проектных документов (рис. 2).

Рис. 2. AutomatiCS 2011. Команды меню Проектирование
Перечень проектных документов, представленный в табл. 1 и 2, не является строго фиксированным. Документ рассматривается как способ оформления имеющейся в модели информации. Если нужная информация присутствует в модели проекта, то представить ее можно практически в любом виде. Настройка способа вывода информации в документ выполняется просто и однозначно, никаких дополнительных знаний проектировщику не требуется. В качестве примеров оформления проектных документов в базовую поставку AutomatiCS 2011 входят табличные и графические шаблоны для формирования комплекта чертежей и таблиц Контрольного примера.
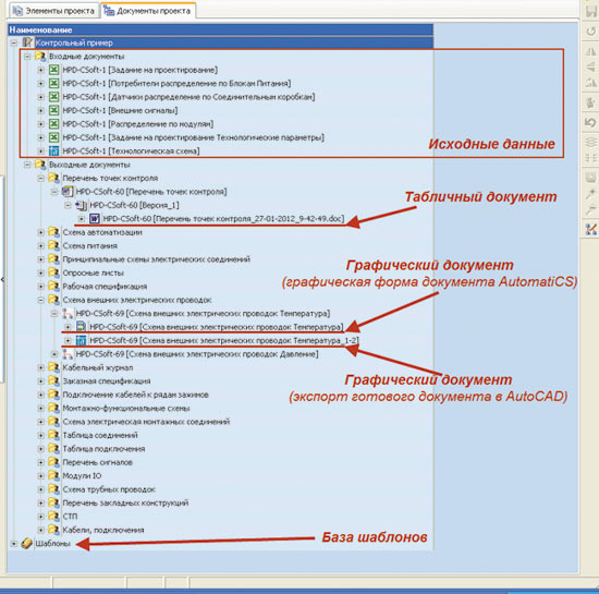
В AutomatiCS 2011 все проектные документы, шаблоны, настройки хранятся в общей базе данных — Структуре документов проекта (рис. 3).

Рис. 3. Структура документов AutomatiCS 2011
Получение и обработка исходных данных, выбор схем электрического подключения
Сегодня в AutomatiCS 2011 две процедуры — получение и обработка исходных данных, а также выбор схем электрического подключения — выполняются полностью автоматически. Для этого необходимо лишь открыть файл с исходными данными (таблица Excel или Access), содержащий требования к каналам контроля, и выполнить одну команду — Проектирование каналов контроля.
Чтобы обеспечить полностью автоматический режим выполнения команды, необходимо для каждого контура указать минимальный набор параметров: обозначение контура, измеряемый параметр, выходной сигнал и требуемая схема подключения.
По команде автоматически выполняются следующие операции:
- импорт данных в систему;
- присвоение функционального обозначения;
- выбор структуры измерительных каналов;
- выбор схем электрического подключения;
- маркировка связей;
- присвоение позиций.
Информации, имеющейся в модели проекта после выполнения команды, достаточно для формирования таких проектных документов, как: «Перечень точек контроля», «PIдиаграмма» (рис. 4) и пр. (см. табл. 1). Все документы, кроме «PIдиаграммы» (или «Функциональной схемы автоматизации»), формируются полностью в автоматическом режиме по нажатию одной кнопки. В случае с «PIдиаграммой» проектировщику необходимо после вывода графических блоков в чертеж AutoCAD самостоятельно расположить их в нужных местах на технологической схеме.

Рис. 4. Фрагмент PI-диаграммы водопарового тракта высокого давления котла-утилизатора ПГУ-230
Подключение к блокам питания, барьерам искрозащиты, модулям контроллера и т.д.
При необходимости организации внешнего питания датчиков автоматически выполняется подключение к блокам питания. Предварительно нужно в отдельной таблице (Excel или ACCESS) ввести данные о распределении потребителей по блокам питания, указав номер блока питания и номер канала. В этом случае процедура будет выполняться полностью в автоматическом режиме по команде Проектирование функциональной аппаратуры (если данные о распределении отсутствуют, то часть процедуры нужно будет выполнить в автоматизированном режиме с помощью стандартных инструментов AutomatiCS 2011).
В результате выполнения команды система производит следующие операции:
- подключение датчиков к блокам питания;
- присвоение позиций блокам питания;
- маркировка связей.
Аналогично выполняется подключение к модулям контроллера, барьерам искрозащиты и прочим многоканальным или вторичным приборам.
Для проектирования схемы питания (подключения к автоматическим выключателям, предохранителям, вводу питания и т.д.) достаточно выполнить команду Проектирование схемы питания.
В результате выполнения указанных команд в проекте появляются новые элементы и связи, им добавляются параметры (маркировка связей, позиции элементов) и, таким образом, информации в модели проекта становится достаточно для формирования следующих проектных документов: «Схема питания», «Схема электрическая монтажных соединений» (рис. 5) и пр. (см. табл. 1). Все документы, указанные в таблице, формируются полностью в автоматическом режиме по команде Документирование по шаблону.

Рис. 5. Фрагмент документа «Схема электрическая монтажных соединений»
Выбор способов монтажа технических средств
Процедура выполняется полностью в автоматическом режиме по команде Проектирование отборных устройств. При этом для каждого датчика выбирается способ монтажа и все необходимые для этого элементы — вентили, штуцеры, бобышки и пр. После выполнения команды можно формировать проектные документы «Монтажноустановочная схема» и «Схема трубных обвязок» (рис. 6). Для этого достаточно выбрать нужный шаблон и выполнить команду Документирование по шаблону. Все необходимые действия система производит сама. В результате формируется проектный документ требуемого вида.

Рис. 6. Пример документа «Схема трубных обвязок»
Выбор характеристик технических средств
Выбор характеристик выполняется в соответствии с базой данных технических средств. При наличии технологических данных процедуру можно выполнять полностью в автоматическом режиме. При этом система самостоятельно подбирает оптимальную модификацию технического средства. Естественно, возможен режим, когда проектировщик может выбрать один из множества подходящих вариантов с помощью стандартного окна AutomatiCS. Кроме того, теперь в AutomatiCS можно выбрать характеристики прибора без указания заводаизготовителя. В этом случае для прибора определяются все типовые параметры, которых достаточно для заполнения опросного листа. После этого имеются две возможности: формирование опросного листа и отправка его на заводизготовитель либо повторный выбор прибора из базы данных (в этом случае — автоматический, так как все необходимые параметры уже есть).
После выбора характеристик всех технических средств формируются спецификации (заказная, рабочая), перечни оборудования, опросные листы. Вывод информации в документы осуществляется полностью в автоматическом режиме путем выполнения одной команды.
Пример заказной спецификации представлен на рис. 7.

Рис. 7. Пример документа «Заказная спецификация»
Формирование клеммников и кабелей
Процедуры проектирования клеммников и кабелей теперь в AutomatiCS 2011 выполняются полностью автоматически. При этом от проектировщика требуется только задать исходные данные — распределение датчиков по соединительным коробкам, распределение приборов по шкафам. После этого выполняется соответствующая команда, и система самостоятельно, в соответствии с заданным распределением, добавляет в проект нужные элементы, выполняет их подключение.
В новой версии программы AutomatiCS предусмотрены три отдельные команды для выполнения этого этапа проектирования.
Команда Проектирование соединительных коробок в соответствии с данными о распределении датчиков выполняет следующие операции:
- врезка клеммников;
- присвоение позиций;
- добавление резервных клемм между сигналами от различных контуров.
Можно задать максимально возможное число клемм (например, 48), в этом случае система при врезке клеммников будет выполнять соответствующую проверку и, если число клемм будет превышать допустимое, система создаст очередной клеммник.
Команда Проектирование клеммников наборных позволяет автоматически формировать клеммники щитов, кроссовых шкафов и т.д. При этом также формируются клеммники, им присваиваются позиции, добавляются резервные клеммы.
Кроме того, сегодня AutomatiCS позволяет выполнять в автоматическом режиме такие сложные операции, как, например, разводка токовой петли на клеммнике щита питания (анализ схемы подключения, добавление дополнительных клемм, переключение связей, создание перемычек и пр.). Соответствующий фрагмент документа представлен на рис. 8.

Рис. 8. Фрагмент документа «Подключение кабелей к рядам зажимов»
Команда Проектирование кабелей выполняет объединение связей в кабели. Однако сегодня действие команды этим не ограничивается. После врезки кабелей им присваиваются типовые параметры (для вывода в кабельный журнал) и позиция, после чего предлагается начать выбор моделей кабелей. Контролировать процесс выбора или выполнить его в автоматическом режиме — решение принимает проектировщик. В любом случае, после выбора моделей запускается процедура проверки кабелей на наличие резервных жил (в случае, если найден кабель без резервных жил, система выполняет повторный выбор модели с учетом резерва). И всё это — однаединственная команда!
После выбора моделей кабелей система проверяет клеммники — есть ли у них клеммы экранов кабелей, и если нет — добавляет их. Соединительным коробкам добавляются также характеристики подключенных к ним кабелей (диаметры вводов), которые учитываются при выборе моделей коробок. Кстати, сам процесс выбора моделей соединительных коробок также запускается автоматически, в рамках выполнения данной команды.
Внесение изменений в проект
Как показывает практика, больше всего затруднений возникает не столько при создании проекта, сколько при его редактировании. Разработчики AutomatiCS 2011 приняли это во внимание и снабдили систему всеми необходимыми инструментами для редактирования модели проекта: для добавления/удаления элементов и связей, переключения связей и пр. С помощью наглядной графической страницы можно редактировать клеммники и кабели (переносить, удалять, добавлять жилы и клеммы, создавать перемычки, переключать связи и т.д.). Однако выполнять подобные операции вручную можно лишь в том случае, если их немного. Если же требуется, например, переключить датчик с одной соединительной коробки на другую, то количество операций значительно возрастает: переключить сигналы от датчика на другую коробку, перенести клеммы, проверить кабель от коробки и перенести жилы или создать новый кабель, проверить все прочие клеммники и кабели, через которые проходили сигналы, и т.д. Одним словом, выполнение этих операций вручную, даже в удобном и наглядном виде, — процесс достаточно сложный и трудоемкий. Поэтому сегодня в AutomatiCS 2011 предусмотрена автоматическая процедура, которая проверяет правильность компоновки и, если обнаруживает, что компоновочные данные изменились, сама выполняет все необходимые действия. Причем благодаря интеграции графических документов с моделью проекта все сделанные изменения автоматически отразятся в проектной документации.

Рис. 9. Фрагмент документа «Монтажно-функциональная схема»
Достаточно трудоемкой является и процедура удаления контура из готового проекта, так как для этого нужно отследить всю цепочку прохождения сигнала от датчика, удалить связи и все транзитные элементы (клеммы, жилы) и выполнить ряд других действий. Теперь в AutomatiCS 2011 появилась процедура, которая выполняет все эти действия автоматически. Для ее запуска необходимо лишь добавить требуемому датчику признак Удален (при удалении соответствующей строки из таблицы с исходными данными этот признак добавляется автоматически) и выполнить команду Проектирование каналов контроля. Команда удалит датчик и все элементы монтажа, все связи, а также клеммы и жилы, через которые проходил сигнал. При необходимости предложит перевыбрать модели кабелей. Если датчик был подключен к блоку питания или к другому многоканальному прибору, то от соответствующего канала прибора будут отключены (и удалены) связи. То же самое — для модулей контроллера. Все изменения автоматически отразятся в графических документах, для табличных документов потребуется повторный вывод информации.

Рис. 10. Фрагмент документа «Монтажно-функциональная схема» после удаления контура
На рис. 10 представлен фрагмент документа «Монтажнофункциональная схема» после удаления одного из контуров, ранее на нем отображавшихся. В данном примере клеммы, через которые ранее проходил сигнал, не удалились. Это зависит от режима выполнения процедуры: пользователь может выбрать такой режим, при котором неиспользуемые клеммы будут удаляться из клеммников.
Довольно часто возникает ситуация, когда требуется заменить производителя датчиков, кабелей или иных технических средств. В этом случае с помощью стандартных средств AutomatiCS 2011 выполняется выбор нужной модели. При этом все подключения сохраняются, изменяются только характеристики прибора и формула заказа.
САПР AutomatiCS 2011 — верный выбор!
Итак, можно сделать вывод, что AutomatiCS 2011 — это действительно не просто система, поддерживающая проектирование (CAD), а именно система автоматизированного проектирования (САПР). Высокий уровень автоматизации проектных процедур позволяет проектировщику не тратить время на выполнение рутинных операций и сосредоточить свое внимание на творческой, интеллектуальной составляющей проектных работ. Автоматический процесс формирования проектных документов, интеграция их с моделью проекта — всё это повышает качество документации и гарантирует полное соответствие модели проекта.
Этой статьей разработчики открывают серию публикаций о технологии AutomatiCS, в которых более подробно будут освещены наиболее важные и трудоемкие процедуры проектирования средств автоматики, методы и принципы их автоматизации.


