Внедрение новых информационных технологий для организации деятельности и эксплуатации объектов электроэнергетики
Выбор PDM-системы и ее внедрение
Структурирование информации и формирование модели электронного отображения
Для обеспечения эффективной работы энергетической компании необходимо иметь полную и подробную информацию о предприятии и его взаимосвязях с потребителями. У всех предприятий, участвующих в производстве, реализации и эксплуатации сложного оборудования, возрастает потребность в интеграции ряда систем CAD/CAM/CRM/ERP в единый комплекс. Для этого используется соответствующая информационная поддержка всех этапов жизненного цикла (ЖЦ) документации и оборудования. Такая поддержка получила название CALS (Continuous Acquisition and Lifecycle Support) компьютерное сопровождение и поддержка жизненного цикла изделий (по российской терминологии информационная поддержка изделий, или ИПИ-технология). В соответствии с концепцией ИПИ-технологии для отдельного предприятия необходимо наличие единого хранилища данных в электронном виде.
Документация в электронном виде представляет собой информацию в виде разрозненных файлов, выполненных в различных САПР, которые необходимо подключить к единому информационному пространству. Оптимизация технологической подготовки производства достигается за счет решения задачи в области управления информацией средствами ИПИ-технологий, где хранение разного рода данных и управление документацией осуществляется в электронном виде. Указанные функции реализуются с помощью системы управления данными об изделии PDM-системы. В отличие от других программных продуктов, любая PDM-система представляет собой инструмент, который настраивается под те рабочие процедуры, которые приняты на каждом конкретном предприятии, и в то же время является средой для организации деятельности квалифицированных специалистов при работе с различной документацией, структурой и составом оборудования.
Цель работы по внедрению проекта создание единой информационной среды на основе PDM-системы, которая позволит быстро принимать выгодные и технически оптимальные решения, а также постоянно совершенствовать систему контроля энергетической компании, что даст возможность снизить издержки производства и уменьшить риск возникновения аварий.
В данной публикации содержатся сведения об основных этапах внедрения PDM-системы и ее специфических особенностях адаптации в условиях деятельности ЗАО «Жуковская электросеть». Анализ проделанной работы показал, что первое успешное внедрение PDM-системы можно считать приоритетной составляющей ИПИ-технологии для предприятий энергетической отрасли.
Выбор PDM-системы и ее внедрение
При выборе и внедрении PDM-системы учитывались следующие основные факторы:
• использование опыта работы в среде выбираемой PDM-системы;
• доступность по цене внедряемого проекта;
• необходимость надежного и проверенного механизма организации обмена данными в электронном виде от объектов предприятия в БД PDM-системы;
• необходимость тесной интеграции PDM-системы с имеющимися на предприятии прикладными системами различными САПР;
• надежная техническая поддержка и сопровождение, основанные на использовании опыта работы.
После анализа данных факторов нами был сделан выбор в пользу системы Lotsia PDM PLUS (PartY PLUS) российской компании «Лоция Софт». Lotsia PDM PLUS (PartY PLUS) является интегрированной системой, включающей защищенный электронный архив и средства автоматизации электронного документооборота (PDM/TDM/Workflow). В выбранной системе отсутствуют ограничения по функциональным возможностям и по дальнейшему развитию системы для внедрения на предприятии любого масштаба. Данная система успешно эксплуатируется на серийных заводах, в КБ и НИИ аэрокосмической отрасли. Продукция компании внедрена примерно на 400 предприятиях 22 отраслей на территории России и стран СНГ. В системе приняты типичные унифицированные решения как в рамках небольшого предприятия, так и в рамках холдинга, корпорации или концерна. Весьма гибкие и развитые средства администрирования позволяют уменьшить требования к уровню квалификации пользователей. Внедрение данной системы хотя бы на одном из предприятий отрасли способствует созданию условий для тиражирования проектных решений у смежников.
Компания «Лоция Софт» постоянно развивается и осуществляет инвестиции в новые разработки, в результате чего появляются усовершенствованные версии системы, учитывающие опыт эксплуатации и пожелания заказчиков. Компания предлагает пользователям постоянно обновлять версии программного обеспечения, которое было установлено ранее. Инвестиции в содержание системы обеспечивают ее жизнеспособность и соответствие быстроизменяющимся требованиям рынка.
Компания «Лоция Софт» предлагает также компонент Lotsia ERP («Координатор»), который предназначен для комплексной автоматизации служб снабжения, сбыта, производства, учета и аналитики.
На любом предприятии энергетики совместное использование компонентов Lotsia PDM и Lotsia ERP одной компании «Лоция Софт» позволит решить целый ряд задач по управлению производством с наименьшими затратами, так как эти системы глубоко интегрированы между собой, а производственные модули ERP-системы хорошо поддерживают именно непрерывные процессы. Отдельные компоненты могут приобретаться и внедряться постепенно и независимо друг от друга, что позволяет автоматизировать отдельные направления работ предприятия поэтапно. Однако, по нашему убеждению, внедрение ERP-системы следует проводить после внедрения PDM-системы. В этом случае для нее уже будет организован механизм передачи и обработки больших объемов информации и сформирован состав оборудования проекта.
Внедрение и администрирование должно проводиться одними и теми же специалистами, что позволит обеспечить использование единой технологии системной интеграции и экономию средств. В этом случае на предприятии образуется единое хранилище данных, способное решать задачи автоматизации основных направлений деятельности:
• управление производством;
• управление составом оборудования и конфигурацией;
• управление архивом документов;
• управление складами, сбытом, снабжением, кадрами;
• управление техническим и офисным документооборотом.
Наряду с выбором PDM-системы были определены и первоочередные задачи для реализации проекта внедрения в ЗАО «Жуковская электросеть»:
• создание и сопровождение документации, необходимой для планирования работ по осмотру, модернизации и замене оборудования;
• разработка механизма организации обмена данными в электронном виде от объектов предприятия в БД PDM-системы на протяжении всего жизненного цикла оборудования.
Внедрение системы Lotsia PDM PLUS способствует реализации единой информационной системы, которая позволит принимать выгодные и технически оптимальные решения, а также постоянно совершенствовать на предприятии систему контроля над оборудованием и документацией.
Решение по реализации единой информационной системы управления предприятием включает:
1. Программное обеспечение (ОС Windows XP Professional RU, Office XP, Lotsia PDM PLUS (PartY LT), AutoCAD 2002, Roxio Easy CD/DVD Creator).
2. Аппаратное обеспечение (компьютеры Pentium 4 2,8 ГГц, 512 Mбайт RAM, 80 Гбайт HDD, CD-ROM, CD-writer TEAC, монитор 19”, клавиатура, мышь).
3. Средства внедрения (документация по внедрению и сопровождению системы, инструкция для пользователя по работе c системой Lotsia PDM PLUS (PartY LT) и документация с описанием применяемых средств импорта данных в БД настоящего проекта).
4. Услуги по консультациям и обучению пользователя (около 50 часов).
5. Техническое сопровождение и поддержка (предполагаемое техническое сопровождение должно длиться не менее 1 года).
По нашему убеждению, успех внедрения PDM-системы на предприятии достигается не только благодаря обучению и консультациям, но и за счет непосредственного участия специалистов данного предприятия в реализации проекта, проведения изменений структуры состава проекта, проведения обновлений значений атрибутов и связывания файлов документации с объектами структуры состава. В этом случае и для специалиста, и для руководителя система станет гибким средством анализа и управления, что позволит в реальном времени получать данные о существующей обстановке. Все это способствует повышению качества электронной технической документации, повышению эффективности процессов работы с ней и дает возможность своевременно планировать проведение ремонта и замену оборудования.
Тематическое представление проведения работ по внедрению компьютерной модели электросети в ЗАО «Жуковская электросеть»
Внедрение PDM-системы коренным образом отличается от локальной автоматизации, характерной для наших предприятий в прошлом. Процесс внедрения и адаптации PDM-системы на предприятии ЗАО «Жуковская электросеть» начинался с обследования его деятельности, принятых правил, методов управления и системы отчетности. Весь процесс можно разделить на четыре основных этапа:
1. Обследование структуры состава оборудования предприятия из предоставленной технической документации. Построение и согласование модели структуры состава в бумажном виде. Установка системы Lotsia PDM PLUS (PartY LT) в среде ОС Windows XP на ПЭВМ DELL Pentium 4:
• настройка программного пакета, реализующего функции заказчика;
• формирование модели электронного отображения (типов объектов, характеристик и типов связей) и всех составных частей информационной структуры в соответствии с предоставленной заказчиком документацией и схемой электросети;
• тестирование и корректировка компьютерного представления взаимосвязанных объектов, их характеристик (атрибутов) и типов связей между ними, проверка на соответствие существующей схеме на примере одного обособленного крупного объекта РП-31.
2. Ввод и отображение представления всех элементов моделируемой структуры и их взаимосвязей в виде дерева информации, соответствующей схеме электросети в целом. Ввод и отображение всех изменений объектов модели информационной структуры и текстовой документации, включая акты извещений об изменении и содержание самих изменений. Формирование возможных вариантов и их отображений для модели информационной структуры электросети.
3. Создание запросов (информационно-поисковых характеристик) к БД модели для формирования подборок и отчетов, необходимых заказчику. Создание подборок, необходимых для упрощения и ускорения процесса построения структуры состава в целом.
4. Окончательная настройка программного пакета Lotsia PDM PLUS для проекта электронного отображения модели всей информационной структуры электросети. Обучение сотрудников предприятия работе с PDM-системой в режиме пользователя и администратора.
Структурирование информации и формирование модели электронного отображения
Для объединения всех используемых файлов в единую структуру определяется состав документации, который можно представить в виде модели иерархического дерева. Модель электронного отображения в виде такого дерева является информационной основой для представления всех элементов моделируемой структуры и их взаимосвязей в виде объектов дерева. В эту структуру можно вносить данные и получать их оттуда для дальнейшего использования. При этом обеспечиваются актуальность информации, учет и контроль всех версий документов, а также внесение изменений.
В этом случае, решая конкретные практические задачи на этапах обслуживания и производства, у пользователя отпадает необходимость задумываться о том, как структурировать информацию. Самое главное это знание самого процесса производства, что и следует отображать в информационной структуре и документации. В сущности, отпадает необходимость задумываться над тем, как привязать информационные потоки к производственным процессам и оборудованию, как организовать хранение информации в БД и доступ к ней. Именно в модели с названием «структура состава» и заключается конкретное преимущество PDM-системы.
Высоковольтная часть представленной структурной схемы довольно сложна. Она содержит более 130 объектов РП и ТП, связанных между собой высоковольтными кабельными линиями (КЛ) с большим количеством рециклических, в основном ненаправленных связей. Общее количество высоковольтных кабельных линий превышает 250. Каждая РП и ТП содержит до 12 ячеек, через них по кабельным линиям осуществляется связь с другими РП, ТП, а также с трансформаторами, питающими фидерами и потребителями.
В модели визуального отображения точек входа высоковольтных КЛ с рециклической входимостью можно организовать разрыв с представлением структуры двумя способами. Первый способ через другой вид связей в месте разрыва. В этом случае на экране монитора проект представляется двумя окнами и создается два вида представления проекта: дерево связей проекта и, например, рециклическая (или горизонтальная ненаправленная) связь. Второй способ через ввод в строку описания объектов наименования входящего объекта (КЛ) в данной точке разрыва, например: «ЯЧ_05_ТП-261 ==Кабель (РП-7\8_ТП-261\5) АСБ3х95 1000 м».
Для всех объектов модели проекта средствами администрирования формируются атрибуты, являющиеся информационно-поисковыми характеристиками. Каждый объект имеет целый ряд атрибутов и отношений между ними. По каждому атрибуту или комбинации атрибутов объектов можно организовать их поиск и классификацию в БД.
На первом этапе внедрения проекта был согласован и утвержден перечень типов объектов и их атрибутов, представленный в табл. 1.
Средствами администрирования данную настройку набора атрибутов можно легко модифицировать без программирования в соответствии с потребностями заказчика или при изменении структуры самого проекта. Кроме того, существует достаточно удобный и мощный механизм импорта, описанный ниже, который позволяет ввести в БД новые значения ряда часто изменяющихся атрибутов для любых объектов.
Реализация внедрения модели проекта проводилась в соответствии с предоставленным комплектом документации, включавшим чертежи, электрические схемы, выполненные в бумажном виде, а также программные продукты и текстовые файлы документации, выполненные в бумажном и электронном виде. Было также проведено подключение к данной структуре необходимых прикладных систем для просмотра и редактирования файлов данных (*.pcb, *.dwg, *.jpg, *.doc) через предопределенный атрибут «файл» (ID= –6). Фактически для однопользовательской версии системы Lotsia PDM PLUS (PartY LT) предопределенный атрибут «файл» по смысловому значению используется в качестве атрибута «путь к файлу» в структуре хранения файлов.
В однопользовательской версии PDM-системы все необходимые файлы расположены в соответствующих подкаталогах каталога «Файлы_архива». Данный каталог является аналогом архива на сервере сетевой версии PDM-системы. Он содержит тематические подкаталоги: ТД (техническая документация), НТД (нормативно-методическая документация) и ОРД (организационно-распорядительная документация, офисная). Каталог «Файлы_архива» был сформирован для удобства проведения резервного копирования и настройки доступа к файлам и их поиска. При необходимости число тематических подкаталогов может быть увеличено, а существующие подкаталоги могут быть разделены еще на несколько логически равноценных подкаталогов.

Таблица 1. Перечень типов объектов и атрибутов проекта ЭНЕРГО ЗАО «Жуковская электросеть», утвержденный на первом этапе внедрения
Реализация новых методов представления и управления информацией в проекте ЭНЕРГО ЗАО «Жуковская электросеть»
Эффективность управления данными достигается в первую очередь представлением информации в форме, обеспечивающей легкость ее восприятия и однозначного понимания пользователями. Повышение эффективности работы энергетической компании выражается в первую очередь в улучшении качества документации за счет более оперативного и полного учета имеющейся информации об оборудовании и посредством быстрого принятия правильных управленческих решений.
Для нашего проекта весь набор объектов БД связывается определенными отношениями в логически структурированное представление данных внутри самой БД. Данная совокупность называется внутренним представлением информационной модели БД. Каждая PDM-система имеет свою форму внутреннего представления. Логическая структуризация данных внутри БД позволяет идентифицировать каждый объект и управлять электронными документами выполнять над ними разрешенные действия.
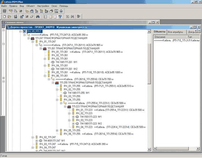
Основными конструкциями графической модели являются объекты, отношения и атрибуты. Графическая модель данных изображается совокупностью блоков, соединяющих блоки линий и имен атрибутов внутри блоков. Визуальное представление проекта реализовано в виде древовидной пирамидальной структуры. Вершина графа объект типа «ПРОЕКТ», далее по уровням «входимости» следуют «питающие центры», «питающие фидеры», «РП», «Ячейка_РП», «ТМ» и т.д. Фрагмент отображения верхних уровней древовидной структуры дерева связей объектов представлен на рис. 1.

Рис. 1. Фрагмент отображения части структуры дерева связей объектов проекта ЭНЕРГО ЗАО «Жуковская электросеть»
В то же время структура хранилища технической документации для предприятия энергетической отрасли и организация управления структурой имеют свою специфику.
Предприятия электроснабжения относятся к категории предприятий с непрерывным циклом производства. Главной особенностью всех энергетических компаний является постоянный спрос на рынке на их продукцию электроснабжение. Продукция компаний должна поставляться бесперебойно и с высоким качеством. Для выполнения этих требований необходим постоянный контроль состояния оборудования подстанций, кабельных сетей и документации на них.
Вся выводимая на экран монитора информация в виде дерева связей объектов также может быть выведена и на печатающее устройство. В хранилище реализована структура, которая состоит из 12 типов объектов (см. табл. 1) и объектов типа «Файлы_ЭНЕРГО». Каждый тип объекта имеет собственную, легко узнаваемую пиктограмму. На рис. 2 представлен фрагмент структуры объекта типа ячейка РП: Яч_05_РП?7 с последовательно входящими в него объектами КЛ, ТП, Яч_ТП, и ТМ.

Рис. 2. Фрагмент представления структуры дерева связей объектов в проекте ЭНЕРГО ЗАО «Жуковская электросеть»
После инсталляции и испытания PDM-системы Lotsia PDM PLUS необходимо провести настройку некоторых бизнес-правил, которые контролируют правильность действий пользователя.
Обмен данными в электронном виде является одним из ключевых моментов, поскольку обеспечивает передачу информации на всех этапах жизненного цикла оборудования и документации. Поэтому после формирования состава проекта необходимо также провести настройку передачи данных через механизм импорта объектов для изменения с помощью внешних источников свойств объектов проекта.
Поскольку объекты содержат большое число атрибутов, то для ускорения формирования состава большого и сложного проекта используется механизм копирования объектов. При этом в качестве прототипа может использоваться уже созданный объект данного типа или предлагаемый нами виртуальный объект, помещенный в соответствующую подборку. Такие подборки позволяют пользователю существенно сэкономить время, затрачиваемое на регулярные действия при создании большого числа однотипных объектов. Перечень подборок, содержащих виртуальные объекты, представлен в табл. 2.
Таблица 2. Наименования виртуальных подборок и обозначений объектов в этих подборках

Примечание. Каждая виртуальная подборка содержит только один виртуальный объект.
В данном проекте используется один из механизмов импорта, который позволяет ввести новые для БД значения атрибутов. Используемый механизм импорта относится к варианту импорта атрибутов уже существующих объектов и предназначен для добавления атрибутов объектов и изменения (обновления) их значений. Этот вариант импорта выполняется средствами администрирования и является очень мощным инструментом изменения тех параметров проекта, которые весьма сложно вводить вручную и на которые не могут воздействовать бизнес-правила программы. В настоящее время данный вариант реализован путем считывания CD-RW-дисков или флэш-памяти через порт USB. При необходимости импорт атрибутов может быть проведен и через корпоративную сеть.
Состав технической документации электросетевой компании, который можно представить в виде иерархического дерева, является информационной основой для объединения всех используемых документов в единую структуру. Помимо вышеупомянутых возможностей добавления и обновления атрибутов, при работе с данной структурой пользователь имеет возможность заносить информацию в БД, организовывать поиск информации в БД, проводить ее изменение, готовить отчеты и копии документов, удалять информацию и формировать подборки объектов по наименованию оборудования, комбинации атрибутов, входимости, наименованию потребителей и т.п.
Потребители подключены через трансформаторы ТМ посредством низковольтных (так называемых линейных) ячеек. Количество потребителей, подключенных к одной электроподстанции, достигает 20. Схема подключения проста, но общее число всех потребителей электросети превышает 2500. На рис. 3 представлен фрагмент структуры дерева связей объектов, в котором содержатся объекты типа «Потребители».
Для редактирования графической структуры можно использовать и меню, и метод drag-and-drop. Однопользовательская система Lotsia PDM PLUS (PartY LT) позволяет управлять информацией на одном компьютере при совмещении функций оператора и администратора. Подсистемы управления документами и графической структурой интегрированы друг с другом и обеспечивают синхронизацию изменений, возможность работы с документами через структуру и получение списка оборудования с помощью подборок или настраиваемых форм отчетов.

Рис. 3. Фрагмент представления структуры дерева связей объектов в проекте ЭНЕРГО ЗАО «Жуковская электросеть», содержащий объекты типа «Потребители»
Исходя из требований информационной безопасности в случае изменения структуры состава, связей, атрибутов и документов проводится резервное копирование всего каталога «LotsiaSoft» и каталога «Файлы_архива», содержащего набор файлов, упорядоченных в тематические подкаталоги, к которым организован оперативный доступ из системы.
При значительных объемах информации целесообразно наличие двух устройств хранения, позволяющих организовать хранение оперативной и долгосрочной информации. На сервере предприятия организован каталог «Common» для долгосрочного хранения информации. Наиболее объемную часть хранилища файлы документов и проектных данных целесообразно хранить на файловом сервере, обращение к которому осуществляется посредством встроенного клиента службы файлового сервера. Резервное копирование производится на диск CD-RW программой Roxio Easy CD/DVD Creator 6.
Структура совокупности связанных объектов представления проекта и ее размещение в хранилище удовлетворяют требованиям действующих отечественных и международных (STEP) стандартов в данной области.
Правила работы в системе подробно описаны в специально разработанной инструкции для пользователя. Если в проект необходимо внести изменения, то в системе автоматически создается новая версия проекта, основанная на первоначальном проекте, и изменения вносятся уже в эту новую версию. Работа с древовидной структурой позволяет просматривать и вносить изменения, относящиеся к структурным единицам объектам, которые связаны с документами, геометрическими моделями, чертежами, схемами и собственными атрибутами.
На рис. 4 представлен фрагмент структуры дерева связей объектов, в котором содержатся объекты типа «файлы_ЭНЕРГО». Объекты этого типа связаны с ранее созданными в различных САПР файлами документов.
Работа с документами через структуру производится путем открытия объектов «файлы_ЭНЕРГО» из контекстного меню.
В PDM-системе одна из версий проекта является активной (актуальной), и именно с ней работает пользователь, но можно обращаться к любой другой версии. В процессе работы хранимые в БД документы, чертежи или схемы могут быть взяты для дальнейшей проработки, и тогда исходная версия документа помечается как находящаяся в процессе редактирования. После редактирования созданная новая версия хранится вместе с предыдущей. При этом для каждой версии документа можно определить породившую ее исходную версию. Если имеется несколько версий объекта, то текущей является та, которая подвергалась изменениям последней. Исходный вариант проекта при этом сохраняется в прежнем виде.

Рис. 4 Фрагмент представления структуры дерева связей объектов в проекте ЭНЕРГО ЗАО «Жуковская электросеть», содержащий объекты типа «файлы_ЭНЕРГО»
Выводы о результатах внедрения новой информационной технологии проекта ЭНЕРГО ЗАО «Жуковская электросеть»
1. Модель построена в строгом соответствии с действующими стандартами, а также с общими концепциями CALS-технологий.
2. Вся информация, находящаяся в хранилище предприятия, физически представлена в виде информационной модели, скомпонована в визуально воспринимаемую графическую структуру и реализована в соответствии с действующими стандартами и концепциями представления структуры. Логическая структура хранилища позволяет визуально воспринимать это представление и управлять электронными документами.
3. Подсистемы управления электронными документами и графической структурой интегрированы друг с другом, обеспечивают синхронизацию изменений, возможность работы с документами через структуру и получение списка оборудования, находящегося в специальной подборке или отчете.
4. По итогам внедрения проекта у руководства предприятия появилась возможность получать полную и достоверную информацию, проводить оперативный анализ показателей деятельности предприятия и своевременно принимать корректирующие решения.
Реализация новой информационной технологии управления проекта позволяет:
• повысить эффективность управления оборудованием на всех этапах его жизненного цикла;
• сократить сроки принятия решений за счет уменьшения количества ошибок, доработок, согласований, а также повторного ввода информации;
• повысить качество проводимых работ с документацией;
• увеличить скорость обмена информацией и повысить уровень актуальности, полноты и доступности информации;
• тиражировать новую технологию управления для заинтересованных организаций отрасли.



